To The Moon!

To The Moon!

Home
Archive
About
Retention - the GOAT of all metrics!
the metric to really focus on...
May 9, 2022 • 
Akshay Chugh

April 2022

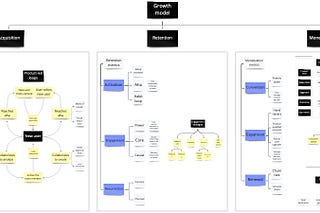
Growth 101 - what is it and why is it important?
What really is growth, what does a growth model look like, how to structure a typical growth team, and more!
Apr 24, 2022 • 
Akshay Chugh
To The Moon!
A weekly effort to document my learnings in the world of Growth and help you become a better operator!
Apr 23, 2022 • 
Akshay Chugh
© 2025 Akshay Chugh
Privacy ∙ Terms ∙ Collection notice
Start your SubstackGet the app
Substack is the home for great culture